Uma verdadeira dor de cabeça para administradores de rede é controlar as alterações nos dispositivos presentes sob seu domínio. Muitos problemas acontecem por alterações indevidas e a maioria dessas vezes é quase impossível saber o autor de tal façanha. E o pior, saber o que foi alterado e como a configuração estava antes de tal modificação. É com o intuito de resolver estes problemas que a Infoblox, por meio de sua solução chamada NetMRI, possui uma funcionalidade dentro de seu módulo Config Management na qual é possivel comparar as configurações – a antiga e a atual – que possibilita a identificação das alterações, facilitando assim a vida do administrador.
Para utilizar tal função, primeiramente é necessário que o NetMRI esteja coletando as configurações do dispositivo já há algum tempo. Isso possibilitará a comparação entre as configurações. Feito isso, acesse o módulo Config Management -> Config Archive para ter a lista de dispositivos que possuem a configuração arquivada. A tela a seguir será mostrada:
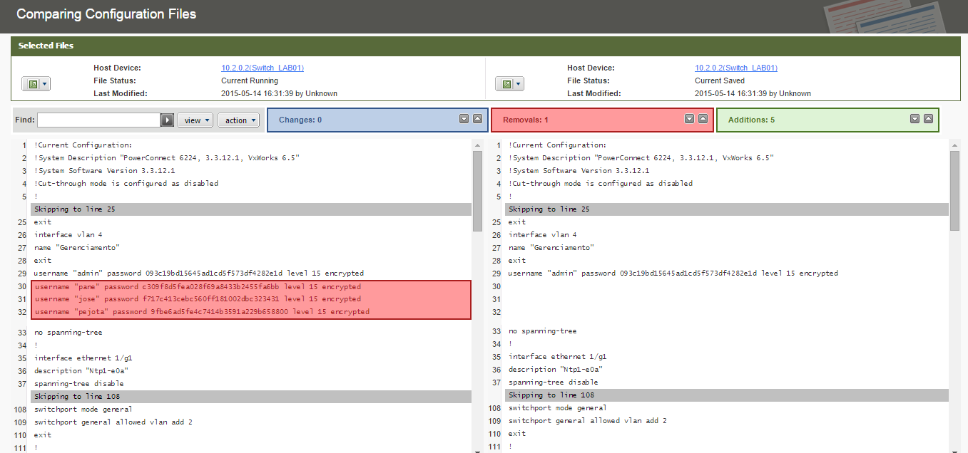
Para comparar as configurações, escolha o dispositivo e na janela que abrir à direita. Selecione as configurações desejadas. Neste caso, escolheremos a última “Saved” e a atual “Running” marcando a caixa ao lado esquerdo de cada. Note que após essa ação, o botão “Compare” irá ficar ativo.
Clique no botão para averiguar e comparar as configurações:

Imagem 3: Configurações comparadas
A janela que abrir irá mostrar do lado esquerdo a configuração arquivada e do lado direito a atual. É possível identificar em vermelho o que foi removido e em verde o que foi adicionado. Se estiver em azul, mostra que algo foi alterado. Desta forma, fica simples identificar o que pode ter ocasionado um problema e como fazer para reverter as configurações que estavam corretas.
O artigo buscou informar ao leitor uma nova maneira de controlar alterações e identificar problemas utilizando a ferramenta NetMRI da Infoblox. Muitos problemas podem ser evitados quando se tem um maior domínio sobre o que está acontecendo na rede. Este tutorial teve o intuito de facilitar a utilização da solução apresentada.


Entre em Contato