Algumas vezes nos deparamos com um simples problema, um objeto do AD foi apagado erroneamente. Objetivo desse artigo é restaurar esse objeto do AD mantendo o mesmo SID.
Algumas vezes nos deparamos com um simples problema, um objeto do AD foi apagado erroneamente. Objetivo desse artigo é restaurar esse objeto do AD mantendo o mesmo SID.
Quando temos a necessidade de voltar um objeto do AD, como por exemplo um usuário, a pergunta principal é, porque se dar ao trabalho de recuperarmos o objeto e não criarmos um novo? Se criarmos um novo usuário, o Windows criará um novo vínculo, um novo SID.
Com esse novo SID o usuário perderia o perfil já criado e teríamos que reconfigurar novamente um novo perfil.
É importante entender como funciona o processo de “exclusão” de objetos do AD. Quando um objeto é deletado, ele ainda continua no banco de dados, ou seja, não é deletado fisicamente. O objeto vai para o (conteiner CN=Deleted Objects) e permanece por 60 dias.
A ferramenta que iremos utilizar é a Ldp.exe (presente na maioria das versões do Windows)
Clique no menu Connection e no item connect.
Informe o domain controller.
Clique novamente no menu Connection e clique em Bind para autenticar-se. Caso não esteja realizando esse procedimento com credenciais elevadas, informe o usuário e senha do administrador.
Após autenticar-se, aparecerá o status abaixo.
No menu Options, clique em Controls para selecionar a opção de retornar objetos deletados.
Clique em OK
No menu View, clique em Tree
Em Base DN, selecione o domínio e clique OK
Na árvore do dominio, navegue ate o objeto desejado em Deleted Objects
Clique com o botão direito e selecione a opção Modify
No campo Edit Entry Attribute, digite isDeleted e marque a opção Delete em operation. Clique em Enter.
Novamente no campo Edit Entry Attribute, digite distinguishedName e marque a opção Replace. No campo Values, informar o DN do objeto onde será restaurado. Marque a opção Extend e clique em Enter novamente.
Em seguida clique em Run.
Se o procedimento estiver correto, a seguinte mensagem aparecerá.
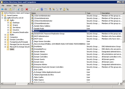
O usuário aparecerá como o nome de deleted.
Será necessário preencher todas as informações do usuário novamente.
O mais importante foi recuperar o SID do objeto.
A principal vantagem desse procedimento é mantermos o SID do objeto. A pequena desvantagem é que devemos preencher todos os dados do usuário novamente e coloca-los nos seus devidos grupos.











Entre em Contato